6.7 KiB
6.7 KiB
项目介绍
HaE是一款网络安全(数据安全)领域下的辅助型框架式项目,旨在实现对HTTP消息(包含WebSocket)的高亮标记和信息提取。本项目通过自定义正则表达式匹配响应报文或请求报文,并对匹配成功的报文进行标记和提取。
随着现代化Web应用采用前后端分离的开发模式,日常漏洞挖掘的过程中,捕获的HTTP请求流量也相应增加。若想全面评估一个Web应用,会花费大量时间在无用的报文上。HaE的出现旨在解决这类情况,借助HaE,您能够有效减少测试时间,将更多精力集中在有价值且有意义的报文上,从而提高漏洞挖掘效率。
注意事项:
- 由于HaE 3.0版本开始采用
Montoya API进行开发,因此使用新版HaE需要升级你的BurpSuite版本(>=2023.12.1)。 - 自定义HaE规则必须用左右括号
()将所需提取的表达式内容包含,例如你要匹配一个Shiro应用的响应报文,正常匹配规则为rememberMe=delete,在HaE的规则中就需要变成(rememberMe=delete)。
使用方法
插件装载: Extender - Extensions - Add - Select File - Next
初次装载HaE会自动获取官方规则库https://raw.githubusercontent.com/gh0stkey/HaE/gh-pages/Rules.yml,配置文件(Config.yml)和规则文件(Rules.yml)会放在固定目录下:
- Linux/Mac用户的配置文件目录:
~/.config/HaE/ - Windows用户的配置文件目录:
%USERPROFILE%/.config/HaE/
除此之外,您也可以选择将配置文件存放在HaE Jar包的同级目录下的/.config/HaE/中,以便于离线携带。
规则释义
HaE目前的规则一共有8个字段,分别是规则名称、规则正则、规则作用域、正则引擎、规则匹配颜色、规则敏感性。
详细的含义如下所示:
| 字段 | 含义 |
|---|---|
| Name | 规则名称,主要用于简短概括当前规则的作用。 |
| F-Regex | 规则正则,主要用于填写正则表达式。在HaE中所需提取匹配的内容需要用(、)将正则表达式进行包裹。 |
| S-Regex | 规则正则,作用及使用同F-Regex。S-Regex为二次正则,可以用于对F-Regex匹配的数据结果进行二次的匹配提取,如不需要的情况下可以留空。 |
| Format | 格式化输出,在NFA引擎的正则表达式中,我们可以通过{0}、{1}、{2}…的方式进行取分组格式化输出。默认情况下使用{0}即可。 |
| Scope | 规则作用域,主要用于表示当前规则作用于HTTP报文的哪个部分。支持请求、响应的行、头、体,以及完整的报文。 |
| Engine | 正则引擎,主要用于表示当前规则的正则表达式所使用的引擎。DFA引擎:对于文本串里的每一个字符只需扫描一次,速度快、特性少;NFA引擎:要翻来覆去标注字符、取消标注字符,速度慢,但是特性(如:分组、替换、分割)丰富。 |
| Color | 规则匹配颜色,主要用于表示当前规则匹配到对应HTTP报文时所需标记的高亮颜色。在HaE中具备颜色升级算法,当出现相同颜色时会自动向上升级一个颜色进行标记。 |
| Sensitive | 规则敏感性,主要用于表示当前规则对于大小写字母是否敏感,敏感(True)则严格按照大小写要求匹配,不敏感(False)则反之。 |
优势特点
- 精细配置:高度自由的配置选项,以满足各类精细化场景需求。
- 分类标签:使用标签对规则进行分类,便于管理和组织规则。
- 高亮标记:在HTTP History页面,通过颜色高亮和注释判断请求的价值。
- 易读配置:使用易读的YAML格式存储配置文件,方便阅读和修改。
- 数据集合:将匹配到的数据、请求和响应集中在数据面板中,提高测试和梳理效率。
- 简洁可视:清晰可视的界面设计,更轻松地了解和配置HaE,操作简单、使用便捷。
- 颜色升级:内置颜色升级算法,避免“屠龙者终成恶龙”场景,突出最具价值的请求。
- 实战规则:官方规则库是基于实战化场景总结输出,提升数据发现的有效性、精准性。
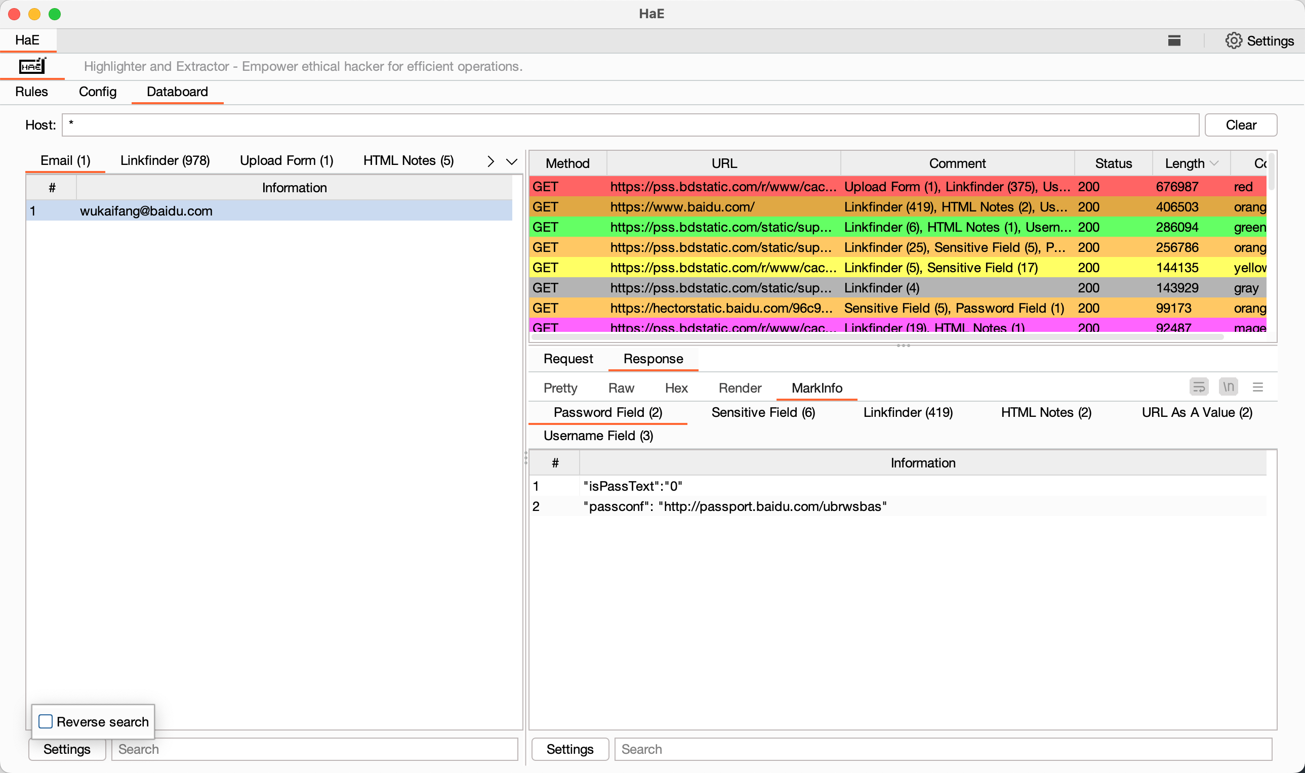
| 界面名称 | 界面展示 |
|---|---|
| Rules(规则管理) | ![]() |
| Config(配置管理) | ![]() |
| Databoard(数据集合) | ![]() |
| MarkInfo(数据展示) | ![]() |
文末随笔
正义感是一个不可丢失的东西。
如果你觉得HaE好用,可以打赏一下作者,给作者持续更新下去的动力!
404StarLink 2.0 - Galaxy
HaE 是 404Team 星链计划2.0 中的一环,如果对 HaE 有任何疑问又或是想要找小伙伴交流,可以参考星链计划的加群方式。






